VIDEOCHAT  ::   FAQ  ::   Поиск  ::   Регистрация  ::   Вход

Требуется настройка Asterisk

Предложения услуг, поиск исполнителей, покупка/продажа оборудования

Модераторы: april22, Zavr2008

Ответить
leoniduss
Сообщения: 4
Зарегистрирован: 10 авг 2016, 21:36

Требуется настройка Asterisk

Сообщение leoniduss »

Хотел бы обратиться за помощью в настройке офисной станции. Изначально настройку выполняла компания XXXXX, но между первоначальной настройкой и началом эксплуатации прошло более полугода. После того как подключили, оказалось, что не все работает так как обсуждалось в первоначальном ТЗ (во вложении). Более подробную информацию готов выслать на почту.
Надеюсь, на Вашу помощь ...
Вложения
тз
тз
ded
Сообщения: 15742
Зарегистрирован: 26 авг 2010, 19:00

Re: Требуется настройка Asterisk

Сообщение ded »

leoniduss, все ли описанные справа желаемые сценарии у вас не работают?
Могло ли быть такое, что ваша компания не доплатила что-то компании XXXXX, поэтому такой результат?
leoniduss
Сообщения: 4
Зарегистрирован: 10 авг 2016, 21:36

Re: Требуется настройка Asterisk

Сообщение leoniduss »

Рассчитались полностью, могу прислать накладные))) У них покупали еще плату потока Digium TE134F. Акты подписали до ввода в эксплуатацию.
leoniduss
Сообщения: 4
Зарегистрирован: 10 авг 2016, 21:36

Re: Требуется настройка Asterisk

Сообщение leoniduss »

комментарий по пунктам к ТЗ:

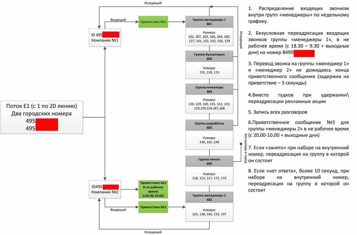
1. Распределение входящих в группе «менеджеры 1», нужно организовать мини группы (3шт):
-107, 127 – звонят все сразу (10 секунд)
-103, 103, 152 – звонят через 10 сек
-104,141, 156 – звонят через 10 сек
С возможность быстрой смены ведущей группы
2. Безусловная переадресация – не работает
3. Вроде все нормально.
4. Вместо гудков при удержании\переадресации рекламные акции – тут тоже все работает, но не нравиться, что мы слышим рекламу при звонках в сети.
5. Запись всех разговоров – работает нормально.
6. Приветственное сообщение №3 для группы «менеджеры 2» в не рабочее время (с 20.00-10.00 + выходные дни) - не работает.
7. Если «занято» при наборе на внутренний номер, переадресация на группу в которой он состоит - работает, но хотелось бы, чтобы это правило работало только для входящих из вне, для внутренних был номер занят.
8. Если «нет ответа», более 10 секунд, при наборе на внутренний номер, переадресация на группу, в которой он состоит – работает, но хотелось бы, чтобы это правило работало только для входящих из вне, для внутренних был номер занят.
Еще не работает исходящая и входящая маршрутизация для групп «менеджеры 1» и «менеджеры 2». При исходящих, не важно, из какой группы, используется номер
495XXXXXXX. Не работают раздельные приветствия - Приветствие №1 и Приветствие №2

2. При попытке открыть доступ к интернету Asterisk вешает сеть множественными подключениями.
3. Не работает перехват, возможно проблема в телефонах, стоят grandstream gxp2130 v2
4. Так же необходима интеграция с amoCRM
Последний раз редактировалось leoniduss 11 авг 2016, 17:18, всего редактировалось 1 раз.
ded
Сообщения: 15742
Зарегистрирован: 26 авг 2010, 19:00

Re: Требуется настройка Asterisk

Сообщение ded »

Тогды вы можете
- выставиьт им претенцзии вида "работает не так, как было указано в ТЗ"
или
- связаться с нами, например, или другими интеграторами.

можно писать ded {at} asterisk.ru
leoniduss
Сообщения: 4
Зарегистрирован: 10 авг 2016, 21:36

Re: Требуется настройка Asterisk

Сообщение leoniduss »

Отправил Вам на почту
ded
Сообщения: 15742
Зарегистрирован: 26 авг 2010, 19:00

Re: Требуется настройка Asterisk

Сообщение ded »

leoniduss писал(а):комментарий по пунктам к ТЗ:
....
3. Вроде все нормально.
....
5. Запись всех разговоров – работает нормально.
Ух, похоже мы ещё не прикоснувшись уже выполнили п.п. 3 и 5.
Ответить
© 2008 — 2026 Asterisk.ru
Digium, Asterisk and AsteriskNOW are registered trademarks of Digium, Inc.
Design and development by PostMet-Netzwerk GmbH